Skip to content

向群组发送邮件


您可以使用邮件组定期向同一组人员发送邮件。

在开始之前,您或组织中的某个人需要设置一个或多个邮件组。

  1. 单击邮件。
  2. 选择空白邮件
  1. 选择邮件类型。
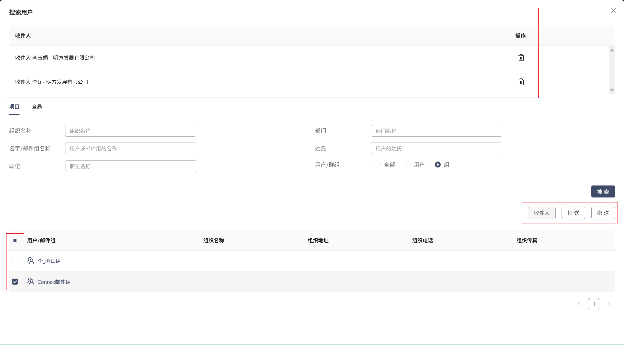
  2. 单击 收件人 按钮。

默认情况下,这将在 项目 标签上打开,但您也可以使用 全局 标签中的详细信息。搜索条件选择 ,点击 搜索

选择邮件组

  1. 您可以选中邮件群组旁边的复选框,点击右侧按钮后,查看包含哪些成员。
  1. 现在点击确定 。这将关闭目录并将您返回到邮件,您可以在其中查看组收件人列表。
  2. 现在填写其余字段并按发送

下一步是什么?

将文件或文档附加到邮件中