Appearance
上传文档占位符
通过元数据上传文档占位符
在Connex的文档模块中上传文档占位符,您的账号需要拥有以下权限:
创建占位符1. 首先,点击导航栏的“文档“,然后点击”添加占位符“

2.下载元数据模版文档
- 下载元数据模版

- 填写元数据模版

重要提示(*)
1. 多选的填写内容,必须是选项 + 英文逗号拼接的方式。比如:选项1,选项2,选项3
2. 日期填写类型,请以上方图中2025/4/23这种格式来进行填写。3. 将填写好的模版文档进行上传


确认信息无误后,点击“注册”即可。
通过手动输入来进行上传文档占位符
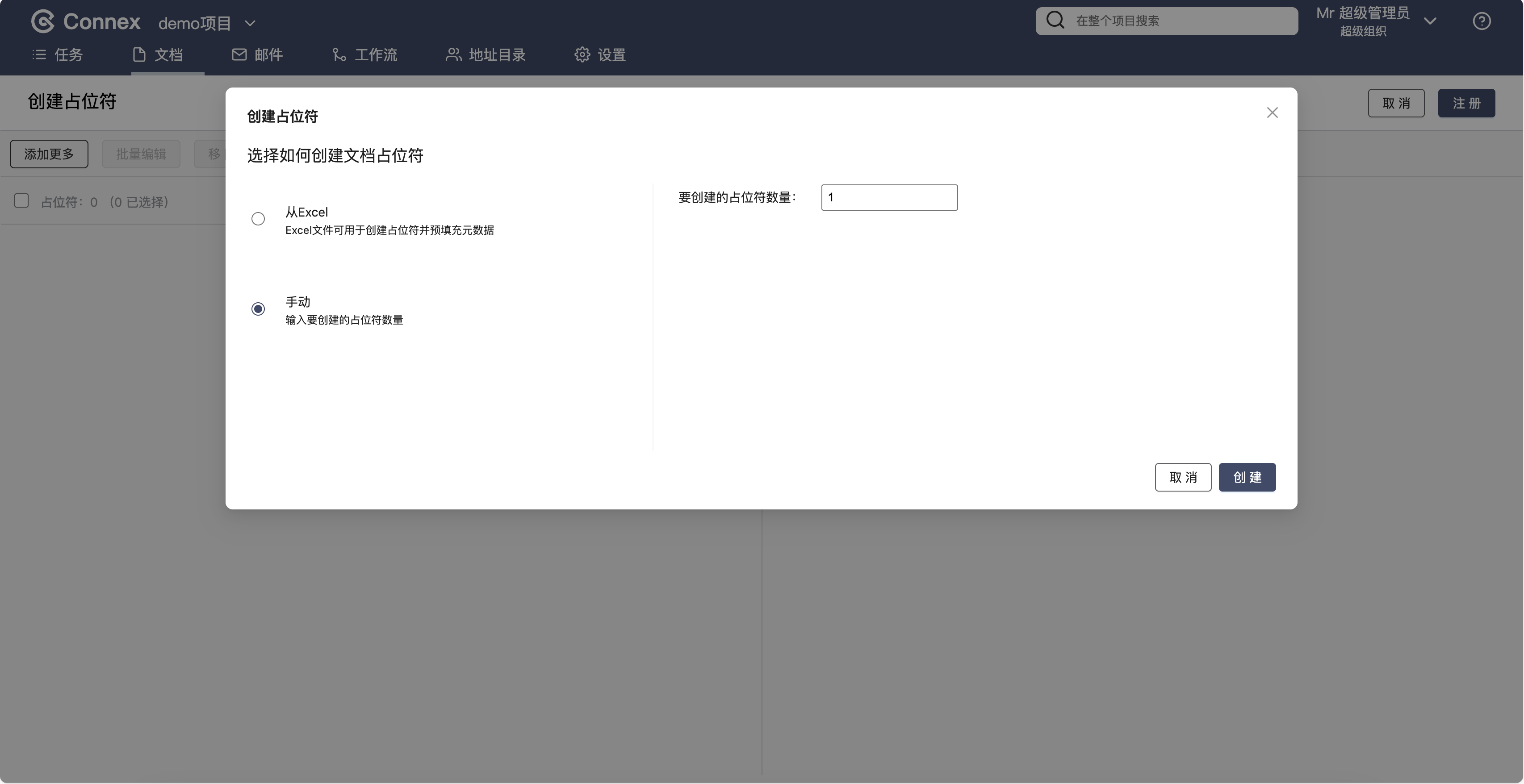
1. 首先,点击导航栏的“文档“,然后点击”添加占位符“

2. 选择“手动”,然后输入数量

3. 批量编辑信息
- 批量选择占位符,然后点击“批量编辑”

- 先选择文档类型,然后进行信息填写

4. 注册
点击注册按钮,可成功将文档注册到注册区文档中